企代办(苏州)网络科技有限公司
首页
企业简介
产品大全
联系我们
企业信息
访客留言
产品列表
PRODUCT
----------------
2020年中国休闲食品行业发展现状 安全健康引领潮流,数字化赋能信息安全新高度
手机厂商拦截第三方应用下载乱象频发 公平竞争待维护,消费者权益需保障
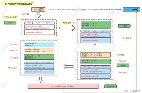
Android开发中的快速索引应用 以城市列表与联系人列表为例,兼论网络与信息安全软件开发
昆山数字化转型服务 从网站建设到软件开发的全面解决方案
博测科技 网络与信息安全软件开发课程详解与学费价格
国外知名互联网公司开源软件代码安全缺陷分析报告
北信源EDR 以微隔离技术构筑纵深防线,全方位守护政企信息安全
蓝色简约科技商务网络安全手册封面设计与素材下载指南
伊朗黑客开发比特币勒索软件 网络安全威胁与应对
图书《网络安全 现状与展望》——软件研发精品译丛读后感与评论
陕西西网局域网管理软件 构筑网络与信息安全开发的坚实盾牌
网络与信息安全软件开发在互联网通信与软件工程中的关键作用
意法半导体推出最新STM32探索套件及扩展软件,简化物联网节点组网与安全功能开发
专业国外软件销售 安全、办公自动化与多媒体全方位解决方案
2024年网络安全工程师技能手册 从入门到实战的全方位指南
零信任网络架构实战 基于SDP的企业安全接入方案与信息安全软件开发
华廉软件干部信息管理系统网络安全审计系统的开发与应用
林长通App最新版下载及网络与信息安全软件开发解析
面向密盾网络的DoNews信息安全软件开发策略
预见2024 中国生物制药行业全景图谱及网络与信息安全软件开发趋势
如若转载,请注明出处:http://www.qibangdai.com/product/list-2.html
第一页
上一页
1
2
3
下一页